Automotive bus Analysis, Testing, Simulation and Calibration software ZXDoc

ZXDoc is a domestic automotive bus toolchain software developed by Guangzhou Zhiyuan Electronics Co., Ltd. to meet the needs of new energy vehicle R&D, testing, and production line manufacturing. It supports CAN, CAN FD, LIN, and in-vehicle Ethernet data transmission and reception, and also features data playback capabilities. Additionally, it can perform DBC parsing, UDS diagnostics, SOME/IP, ECU flashing, XCP/CCP calibration, simulation, and other application layer functions. It is an excellent assistant for CAN FD/LIN/in-vehicle Ethernet bus testing, monitoring, diagnosis, and development.

ZXDoc

ZXDoc is a domestically developed automotive bus toolchain software specifically designed to meet the requirements of new energy vehicle research and development, testing, and production lines. It is equipped with hardware tools from Zhiyuan Electronics and supports various application layer functions such as CAN, CAN FD, LIN, vehicle Ethernet data transmission and reception, data playback, DBC/LDF parsing, UDS diagnosis, ECU flashing, SOME/IP, XCP/CCP calibration, and simulation.

Main functions

  • Data
    transceiving
  • DBC
    sending/analysis
  • Curve analysis
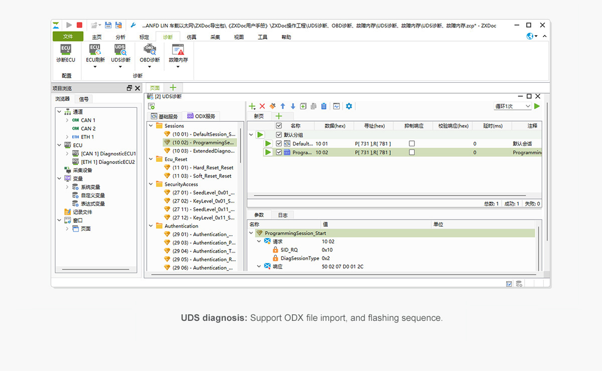
  • UDS
    diagnosis
  • ECU
    flashing
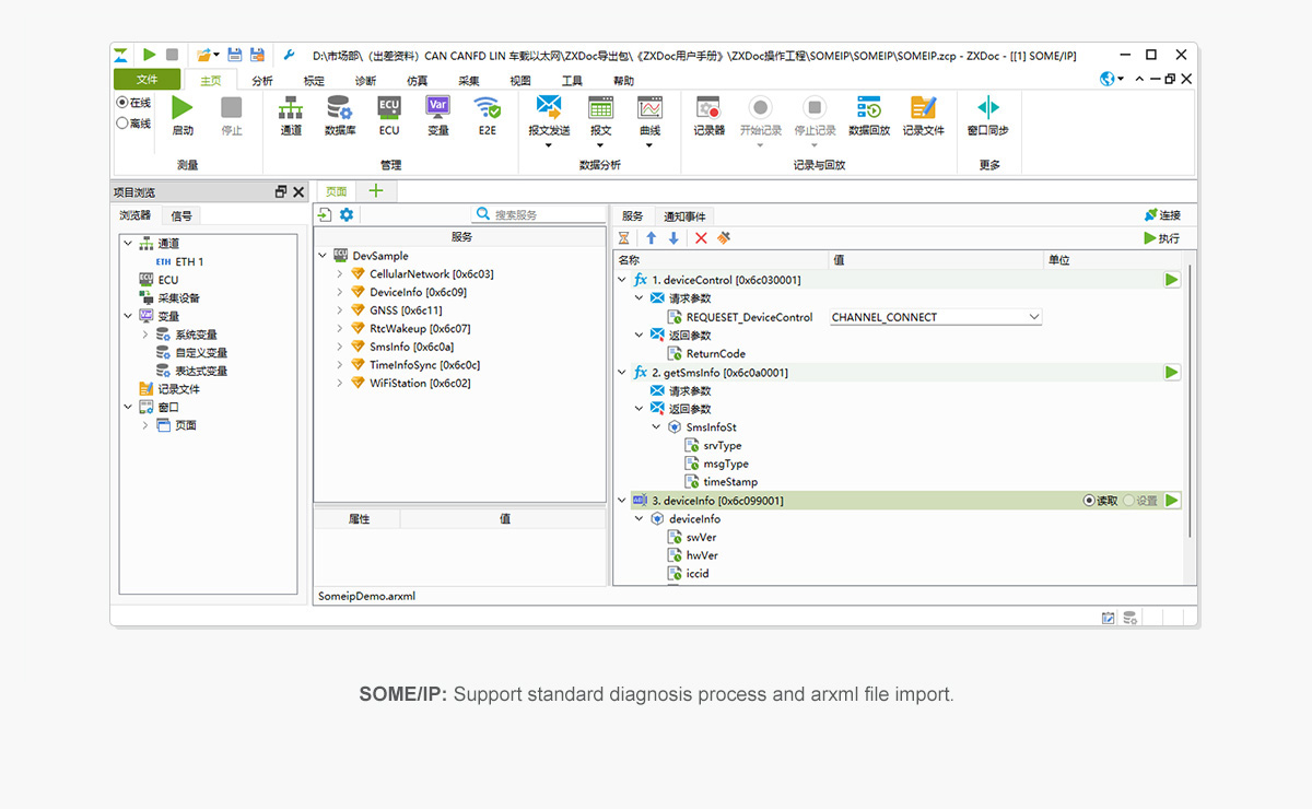
  • SOME/IP
  • Video
    synchronous playback
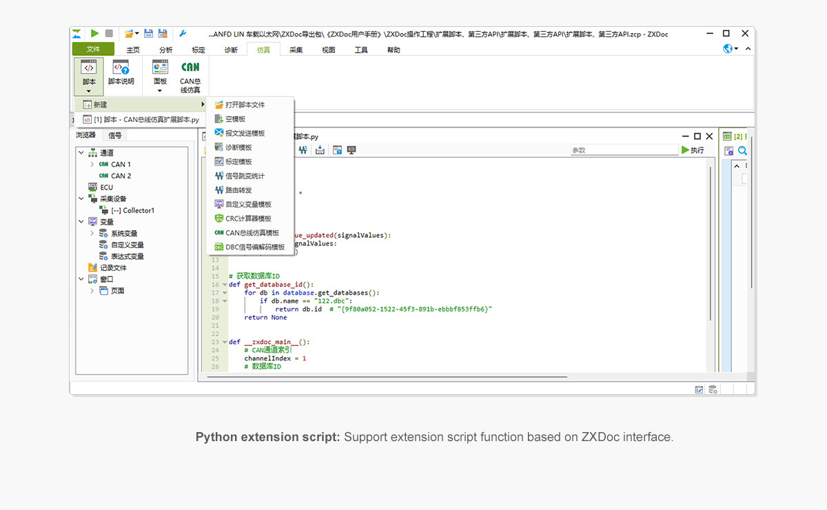
  • Python
    extension script
  • XCP/CCP
    calibration
  • Simulation

ZXDoc Function List

Type of functionFunction declaration
Bus protocolCAN,CAN FD,LIN,Vehicle-mounted Ethernet
Number of equipment channelsunlimited
Hardware filteringThe upper computer end sets the ID range to enable the hardware device controller to filter the bus messages
Software filteringBus messages can be filtered and sorted according to time,channel,message ID and Data,etc
Message data transmissionSupports the original message to be sent at regular intervals (in units of us),triggered sending,and DBC/LDF message transmission. Configurable signal generator is available
Message data monitoringReal-time display of the original message. After loading DBC/LDF/ARXML,the data can be parsed (ARXML files based on DBC signals need to be converted from ZXDoc to DBC files first before parsing)
Message data storageSupports saving messages in various formats such as asc,blf,mat,and mf4
Message data playbackSupport online and offline playback. It is possible to set the number of times for file playback,the playback speed,and to replay the bus data within a specified time range
Message data statisticsSupport viewing the total number of correct message frames and the number of error frames in the bus communication
Bus utilization rateSupport viewing the current bus communication utilization rate to understand the bus load
Curve analysisLoading DBC/LDF files enables the display of CAN/CANFD/LIN bus data curves,making it easy to understand the changes in bus data at a glance
E2E security algorithmSupport the import of the E2E security algorithm library
UDS DiagnosisBased on the ISO-15765 and ISO-14229 protocols,it supports configuration of diagnostic parameters and diagnostic services,multi-frame transmission,configuration of UDS-based Flash Bootloader,and realization of automated diagnosis,etc. It also supports ODX files.
ECU flashingThe CAN FD interface card,when combined with ZXDoc,sends software and data information to the ECU,enabling ECU management and software updates
SOME/IPSupport for standard diagnostic procedures and import of arxml files
XCP/CCP calibrationSupport for importing A2L files,parameter calibration management,and graphical display of variable curves,etc
Graphics panelA diverse list of COM controls,including switches,recorders,indicator lights,progress bars,meters,etc
SimulationCAN bus simulation,J1939 bus simulation,panel simulation. Load the database and directly select the nodes to be simulated
Expand the scriptPython
Third-party APIC++,Python
Operating systemWin7/8/10/11